Aconex ID is the next generation for Global Login, which solves our users' multiple accounts and multiple login problem. This new solution promises to be more intuitive, and would take the users on a more guided path to linking their multiple accounts to one site.
Clickable Axure prototype: https://2kaudd.axshare.com/
Exploration and discovery materials



The Concept

The Pitch to Stakeholders








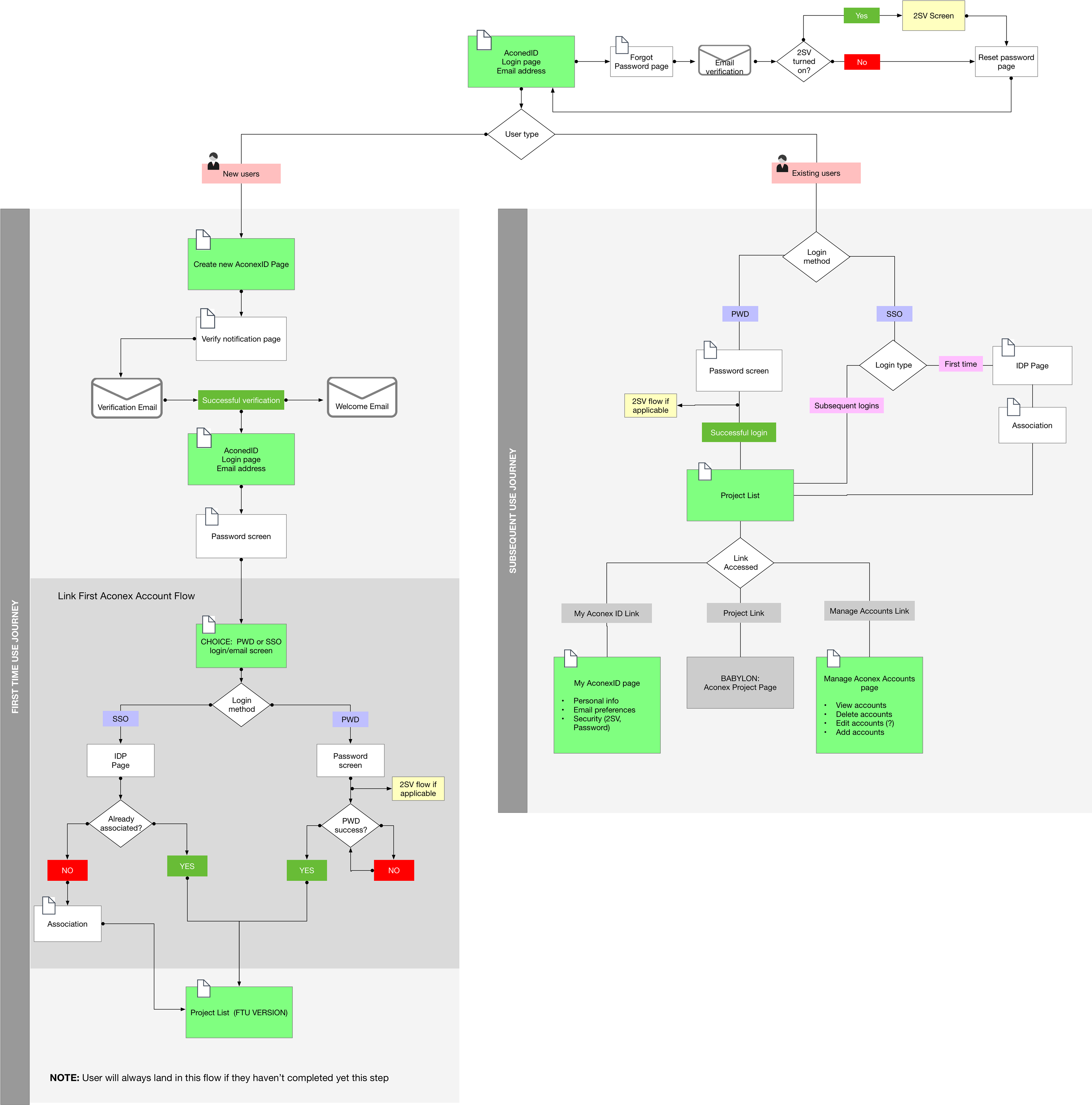
The User Flow

The Plan in roadmap form

The Wireframes





The High Fidelity Screens




The Clickable Prototype